Hi,
If is possible to send the email with excel (which contain few sheets) attachment?
I need to send the email to several recipients.
Example:
each excel file should go to the person from the list:
I would appreciate any advice :)
Solved! Go to Solution.
@NeffriIt's possible and shouldn't be too difficult. You need one row per email address you want to send the email to, and there's a configuration option to add an attachment as well.
You can find a workflow to download and look at, as well as read more on the topic on the Alteryx Email Tool Mastery Page:
https://community.alteryx.com/t5/Alteryx-Designer-Knowledge-Base/Tool-Mastery-Email/ta-p/32129
Do you think that will work for excel with contains few sheet?
because I don't know how to prepare the input tool for that.
@Neffri Are you trying to send the Excel file as an attachment, or extract the data from it to use in the email? If you're sending as an attachment it won't matter how many sheets are in the workbook, just select it as an attachment in the email tool, no need for an input tool
If you want to extract the data and include it somehow that will still be possible, but the steps you need to take will depend on the format of the data in the workbook.
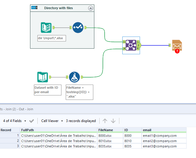
Hi @Neffri
A workflow like the attached one should do the job for you. The list is a separated file, this ID/Email data is not inside of the files that you need to send, right?
If yes, you dont need to import the data inside Alteryx, just pointing the fullpath of them to the email tool will be enough.
*Disable the email tool to test it some times before sending, once you send the emails you will not be able to cancel it.
I've tried all these solutions but the problem is that I have diffrent numbers of attachment for the diffrent recipients. I don't want to send several e-mails with only one attachment to one person
Hi @Neffri
to send a different number of attachments to each person, the best way that i know is by using this macro from CharlieS (https://community.alteryx.com/t5/Alteryx-Designer-Discussions/Send-email-even-if-attachment-doesnt-e...)
Try the attached workflow.
@Felipe_Ribeir0
Thank you very much, could you please help me with understanding the macro? I'm not sure what I should but in Attachment section in the email tool.
Hi @Neffri
Inside of the macro configure everything but the To: / Attachments field. These fields will be handle by the macro.
If you look at the Xml View of the email tool, you will see there the files/xml code that will be replaced by the macro.
I'm receiving this error: Error: Email (2): Record#1: Error Opening file: C:\Program Files (x86)\Alteryx\DataProducts\AlteryxMap\TomTom_US_2017_Q2\Data\us_ft.yxdb: The system cannot find the path specified. (3)

