Hello,
I am trying to replicate an excel count if formula. The difference with this is I want to count all items down a list, but nothing above. See below attachment for illustration
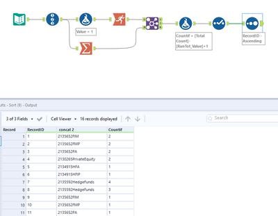
In this example, the count on 2135658HFA is 3 (in total). but by the second one, the count excludes the one above. so there are only 2 to count. Then on the last it becomes 1, as it excludes the 2 above.
Essentially, i want to allocate a "1" next to the LAST unique concat 2.
Please help!!!
Thanks
I would use a summarize to get a total count of all values, and then append it to another column. From there, you can use a multi-row formula or running total and formula to find the "rolling count."
Are you able to upload a copy of your sample data? I can try to mock a workflow for you. Thanks!
Workflow and output screenshots
Thank you, few questions,
what is the formula 'rowno=1'?
what configuration should the 'tile' tool have?
Thanks,
scratch that, i have just seen your workflow attached. Thank you!
THank you for your help. I want to replicate the countif 2 column in column V
Hi Pangersandmash,
I have replicated the same excel formula countif 2 column in column V.
My workflow gives you the same expected output.
Regards,
Kumaran
