Hello,
Could you please help me I am having an issue with headers name in the output on an xls file.
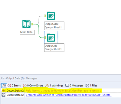
Using an Xlsx file as output in not possible because my firm software can not read them.
I need an header name to be "ETAB_", screenshot of the workflow header names is below. But when I open the xls file it changes to "ETAB_", screenshot also below.
Do you know how I can solve this issue? I tried the dynamic rename tool just before the output but it did not change anything.
Sorry if the question was already asked but I am not able to find it.
Many thanks in advance,
Benjamin
Solved! Go to Solution.
XLS is an older format of excel and seems like Alteryx doesnt support writing data to XLS with column name having dot in it. Hence its changing it to underscore before writing to XLS.
But it seems to work for XLSX file format. If possible you can use XLSX.
Hope this helps : )
Hi @atcodedog05,
Thanks for your reply.
I've found a solution, naming headers with "#" and alteryx will rename as "." in the exit file of xls. Hope this will help people.
Benjamin
Thats definitely an amazing find. I am curious on how to found it? 🙂
This will definitely be helpful. Please mark your post as solution so that people will get to know how to solve it 😀
I asked a coworker of mine and he had the same issue a while back. No idea how he found it on his side 😀
Hello, @BenjaminLaudereau is there a list of these somewhere? I actually need to have "#" in my header name and Alteryx is changing it to "." How do I get it to output the "#" in the header name to the xls format output file? It's the last thing preventing me from fully automating this report, so I'm really looking forward to your reply :)

