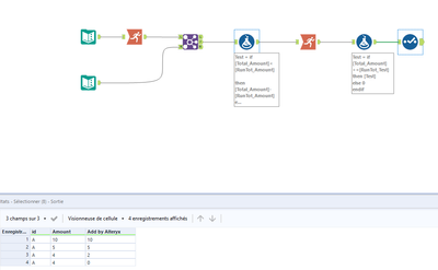
Hello, I do not have much experience with Alteryx. Could you please help me to find out which Alteryx tool can be used to get expected results of the task described below.
The 1st file contains IDs and Amounts. The 2nd file contains the same IDs, but different amounts. I need that Alteryx will add values highlighted in red i.e. goes row by row in the 1st file adding the amounts of the 1st file until it reaches the total amount of the 2nd file. The last value added usually will not be the same as value of the 1st file, because it represents remaining difference.
Solved! Go to Solution.
@messi007Perfect! Thank you for such a quick support!
