ACT NOW: The Alteryx team will be retiring support for Community account recovery and Community email-change requests Early 2026. Make sure to check your account preferences in my.alteryx.com to make sure you have filled out your security questions. Learn more here
Start Free Trial

Alteryx Designer Desktop Discussions

Find answers, ask questions, and share expertise about Alteryx Designer Desktop and Intelligence Suite.
SOLVED

Sum Formula

heatherpaquette
7 - Meteor

I am looking to create a formula to show the difference at the TCN level between the in and out.  For example, for T-52-MD-1561 I would like a column that shows the difference between 214,493 minus 142,194 and so on for each TCN.

 

Could anyone provide a good way to create?

3 REPLIES 3
AncientPandaman
13 - Pulsar

if is "out" then change to minus. and groupby TCN and sum it.

KGT
13 - Pulsar

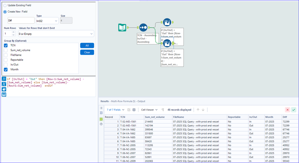
You can use a sort, then Multi-row formula grouping by TCN (and probably month).

 

Otherwise, you can crosstab the data using In/Out as the header, then create a column that calculates the difference.

 

Depending what you want to do next, as to which method suits better.

Qiu
21 - Polaris
21 - Polaris

@heatherpaquette 
Similar with above solutions, I also use Multi-Row formula tool.

0819-heatherpaquette.png

Labels
Top Solution Authors