hi Expert
i am wondering if we run one of the flow for the first time and in future that flows gets stopped.
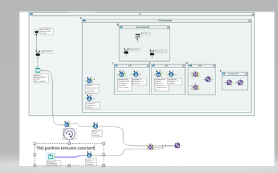
like in my flow below i want one of the record to be constant for ever as that is the manual input and in future with the help of power apps the records will be integrated to sharepoint list.
but i am trying to see when business run the Alteryx app, is there a way that this records gets saved somewhere in the flow and take the record from there?
