The Alteryx Community is a finalist in three 2026 CMX Awards! Help us win Customer Support Community, Most Engaged Community, and User Group Program of the Year - vote now! (it only takes about 2 minutes) before January 9.
ACT NOW: The Alteryx team will be retiring support for Community account recovery and Community email-change requests Early 2026. Make sure to check your account preferences in my.alteryx.com to make sure you have filled out your security questions. Learn more here
Start Free Trial

Alteryx Designer Desktop Discussions

Find answers, ask questions, and share expertise about Alteryx Designer Desktop and Intelligence Suite.

Split multiple columns in to two

umarabdulsattar3275
7 - Meteor
 

I want to split multiple column in to row, according number of evseId

if evseId have two ID I want to split all other column two times. some cell have 10 evseId I want to spilt (ChargingNetwork, Country, PowerTyer, Price and PriceType) 10 times.

umarabdulsattar3275_0-1675953038464.png

 

2 REPLIES 2
SPetrie
13 - Pulsar

I think I understand the ask and believe this may work for you.

SPetrie_0-1675981399807.png

SPetrie_2-1675981479894.png

 

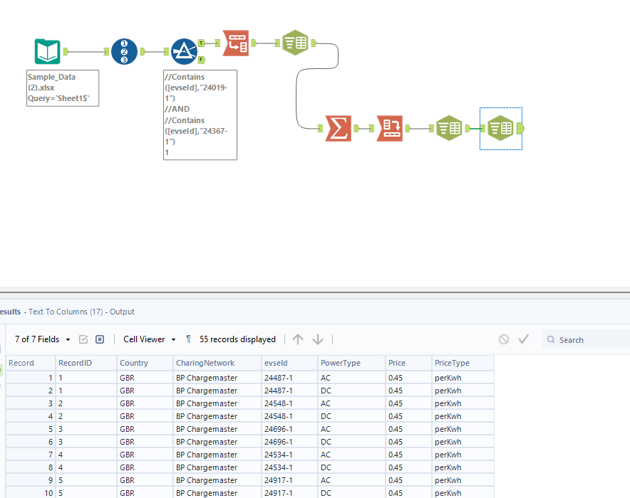
binu_acs
21 - Polaris

@umarabdulsattar3275 attaching the workflow. please verify the output

 

binuacs_0-1675981710973.png

 

Labels
Top Solution Authors