Hello All,
I have the following data set
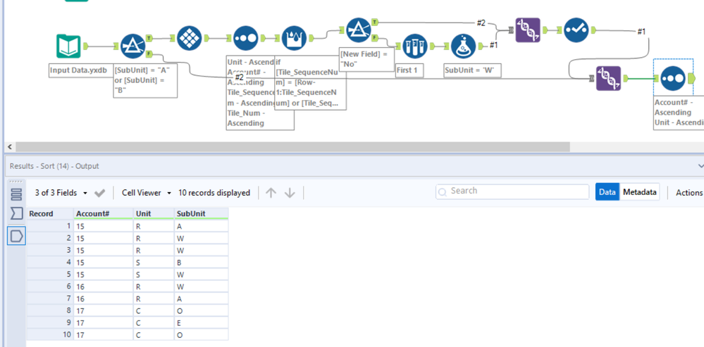
When a UNIT has a SUB_UNIT A that matches with a SUB_UNIT B. I need to remove the SUB_UNIT B row and replace the A with a W. One UNIT and SUB_UNIT can only be matched with one other UNIT and SUB_UNIT. So the result should look like this...
Is there any way to do this outside of using Python?
Appreciate any help you can give!
Solved! Go to Solution.
My apologies, I forgot to mention that there would be multiple account numbers that must remain separate...
@Datology
That workflow should work for that.
and please provide the input in data format, not picture...
I have to spend time to input them...
@Datology
Thnak you for the input data.
Your new input indeed requires some addtional settings.
Kindly see this works for you.
All I needed to do was select Account# in First 1 and it seems to work perfectly!
Thank you so much for your help! I'm kind of new to the forums so is there anything I can do besides clicking the "Accept Solution" to help you?
@Datology
Its very of you to give comment as this.
I am just glab to help and thank you for the accept also. 😁

