Hi Peeps,
I have this input data. Basically I want to Map the Email to Mobile in table 1 , but the problem is when I will apply join it on Mobile Column It will Create 2 rows Each for Both the ID's which is Obvious Behaviour of Joins .
| TABLE1 | |
| ID | MOBILE |
| P1 | 9811… |
| P2 | 9811… |
| TABLE2 | |
| MOBILE | |
| 9811… | xyz@gmail.com |
| 9811… | abc@yahoo.com |
| OUTPUT GENERATED | ||
| ID | MOBILE | |
| P1 | 9811… | xyz@gmail.com |
| P1 | 9811… | abc@yahoo.com |
| P2 | 9811… | xyz@gmail.com |
| P2 | 9811… | abc@yahoo.com |
But I want output to be Like Below . so that Email should not repeat if it occurs once .
| ID | MOBILE | |
| P1 | 9811… | xyz@gmail.com |
| P2 | 9811… | abc@yahoo.com |
Please suggest some way to do this.
Thanks in Advance.
Hey @Rohan139, if you add a unique tool after the join and tick ‘email’ as the unique field, does that remedy the issue?
| ID | MOBILE | Test Done | |
| P1 | 9811… | xyz@gmail.com | sugar |
| P1 | 9811… | xyz@gmail.com | thyroid |
| P2 | 9811… | abc@yahoo.com | Lipid |
| P2 | 9811… | abc@yahoo.com | Kidney |
hey @DataNath , yes it would have work for me but in current scenario if I will apply the above logic it will only return single row.
Oh, so in this case you’d want everything condensed to one row and all of the ‘Test Done’ records together?
If so, you could use a summarize tool - Group on ‘Mobile’, Group on ‘Email’ and then for ‘Test Done’ go select String > Concatenate.
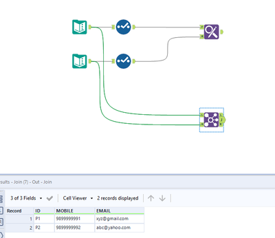
@Rohan139 your data is having duplicate mobile number ,thats why you are getting 4 rows while joining. are you expecting duplicate mobile numbers in your data? IF not you are use either join tool or find and replace to get your desired result
@Rohan139 Another option if you have duplicate phone number use the join by record position option in the join tool
If the order of records is going to be the same, you could use "Join by record position". Else apply a sort before joining
