The Alteryx Community is a finalist in three 2026 CMX Awards! Help us win Customer Support Community, Most Engaged Community, and User Group Program of the Year - vote now! (it only takes about 2 minutes) before January 9.
ACT NOW: The Alteryx team will be retiring support for Community account recovery and Community email-change requests Early 2026. Make sure to check your account preferences in my.alteryx.com to make sure you have filled out your security questions. Learn more here
Start Free Trial

Alteryx Designer Desktop Discussions

Find answers, ask questions, and share expertise about Alteryx Designer Desktop and Intelligence Suite.
SOLVED

RegEx Match for wild characters

cito
8 - Asteroid

Hello folks,

 

I have been trying some solutions from the community to find/identify the wild characters like:

 

 

IF STRCSPN([customer_name],"#,'@^.öάâ€ÃŸ") < LENGTH(Trim([customer_name])) THEN
	1
ELSE
	0
ENDIF

 

 

or with this

 

 

IF (REGEX_Match([customer_name], "[[:alpha:]]+") AND
REGEX_Match([customer_name], "\d+")) THEN 1 ELSE 0 ENDIF

 

 

 but none of these would return me a desired result for the example below:

 

 

 

cust_nbr          cust_name                RegEx_Match

9999999	          æ˜¥ç§‹èˆªç©ºè´¡ä»½æ      True
3333333	          美忸食哨(广州    True
2222222	          åý©æÝ¥é¡¶å·§             True
111111            Andesdd123               False

 

 

 

So, is there some RegEx formula that will return me this?


Thank you in advance.

5 REPLIES 5
Maskell_Rascal
13 - Pulsar

Hi @cito 

 

Try this:

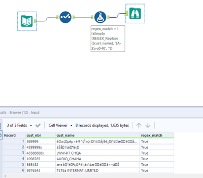
!IsEmpty(REGEX_Replace([cust_name], '[A-Za-z0-9]', ''))

Maskell_Rascal_0-1633039313183.png

 

My field RegEx_Match is a boolean, so I don't need an IF statement, but you could put this into an IF statement if needed. 

 

Workflow attached. 

 

Cheers!

Phil

cito
8 - Asteroid

@Maskell_Rascal is does not work in my flow.

 

Attached is my flow and as you can see it returns me all TRUE. Am I doing something wrong?

 

cito_0-1633076975995.png

 

atcodedog05
22 - Nova
22 - Nova

Hi @cito 

 

Here is my take on it.

 

Workflow:

atcodedog05_0-1633077315765.png

 

Hope this helps : )

cito
8 - Asteroid

@atcodedog05 - Yeap, works great man. Thanks a lot!

atcodedog05
22 - Nova
22 - Nova

Happy to help : ) @cito 

Cheers and have a nice day!

Labels
Top Solution Authors