Hi All,
I have the below data
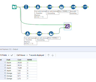
| Fruit | Cost | RANK |
| Apple | 20,20 | 2 |
| Apple | 30,14 | 1 |
| Apple | 15,89 | 3 |
| Apple | 7,62 | 5 |
| Orange | 5,21 | 6 |
| Orange | 9,71 | 4 |
| Orange | 2,72 | 7 |
I want to derive ranking based on decimal Cost column without the grouping.
Can you please help ?
Thanks
Solved! Go to Solution.
Hi @JDong ,
You can use the following workflow to do that. You can follow either of the two ways, both would work and provide the same output.
Regards,
Angelos

