Hi,
Could you please please help me with the following situationa?
I have the following situation. I try only to apply the replace formula NORMSDIST from excel...in Alteryx.
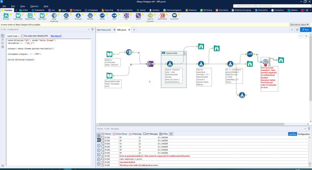
I want to apply the NORMSDIST to the collumn named "d1_1" from the data base....but I have the issues "is a nont numeric argument..." But the collumn "d1_1" containd only number...
Thank yo
Solved! Go to Solution.
@AdiStanescu - can you use a class function inside the R tool and confirm variable1's data type?
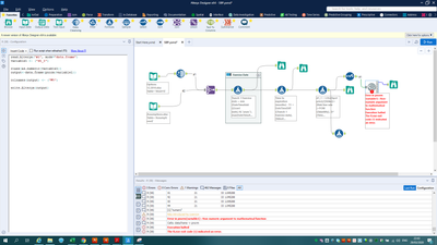
Thank you for the answer. Yes, I can...but what is the code in R for the class function? the data type is "FixedDecimal" Please see in print screen...
I try also this
@AdiStanescu - could you share a sample dataset from the browse tool right before the R tool from your screenshot?
yeees, it's woorks!!! thank youu very much!! how can I linked now this new column to the rest of the database?
I try with "Join" or "Union" functions...but it's not works...i quess I need a comun field
Thank youuu very much!!
Try using this code on your dataset. Hopefully it works.
#read data into R tool
data<-read.Alteryx("#1",mode="data.frame")
#calculate pnorm for the column of your choice
variable1 <- data.frame(pnorm(data$d1_1))
#rename the column
colnames(variable1)<-c("N1")
#combine the new pnorm column back to original dataframe
output<- cbind(data,variable1)
#output data back into Alteryx
write.Alteryx(output,1)
Its works!!! Thank you very much!!! 😄

