In case you missed the announcement: The Alteryx One Fall Release is here! Learn more about the new features and capabilities here
ACT NOW: The Alteryx team will be retiring support for Community account recovery and Community email-change requests Early 2026. Make sure to check your account preferences in my.alteryx.com to make sure you have filled out your security questions. Learn more here
Start Free Trial

Alteryx Designer Desktop Discussions

Find answers, ask questions, and share expertise about Alteryx Designer Desktop and Intelligence Suite.
SOLVED

Pick xls file from zip file (dynamic names)

akshay-dwivedi
5 - Atom

We have a folder containing day wise zip files (they are stored there everyday). Inside the zip files, there are multiple files of different formats. We want to pick an xls file from the zip file and use it as an input for a workflow. The names of the xls and zip files keep changing depending on the date.

5 REPLIES 5
OTrieger
14 - Magnetar

@akshay-dwivedi 
You can unzip it with Run Command into a given folder.
Connect that folder to Directory tool and define there which file type do you need.

As Alteryx not really supporting well XLS files, my next recommendation will be to get these file converted to xlsx for a smoother operation.

akshay-dwivedi
5 - Atom

@OTrieger

 

Thanks  for the reply. How do I make Alteryx extract zip files with a dynamic name everyday? If the date today is 21-Oct-2024, I will need the zip file with 241021 to be extracted and so on.

OTrieger
14 - Magnetar

with the same logic, connect the folder where the zip will be to a directory file and then get the zip name from there.
After that you finished with your transformation, add one more run command to move all the files from the folder connected to the first directory so the next time when alteryx will unzip the files to that folder it will be empty. 

Chaoued
8 - Asteroid

Hello,

you will find a workflow and a macro to read the zipped data and you will be able to modify the filter to set your desired format.

I hope this helps.

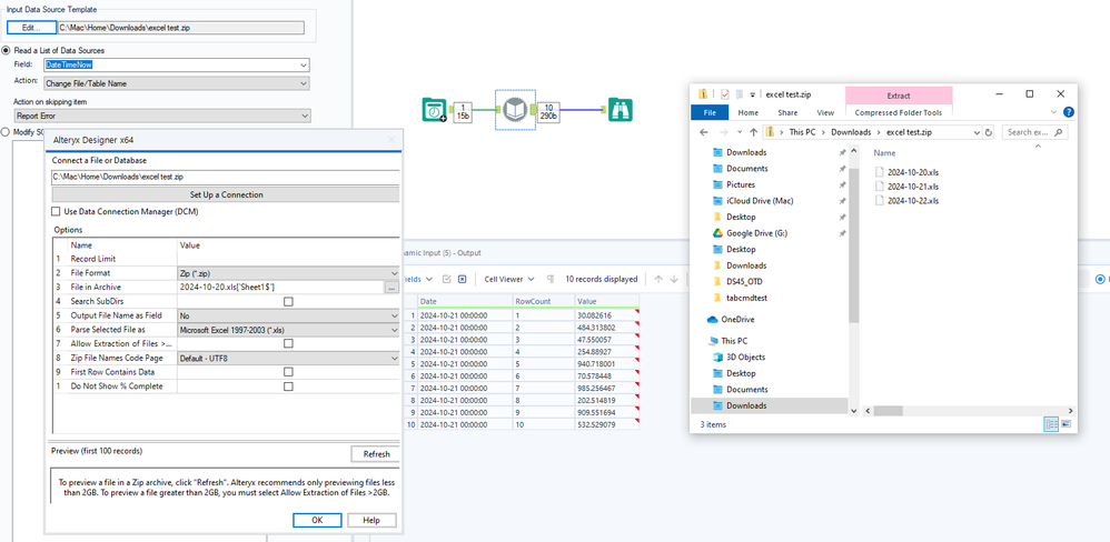
OllieClarke
16 - Nebula
16 - Nebula

@akshay-dwivedi No need for macros or .bat files here.

 

You can use a dynamic input tool to input the .xls from the .zip, and then use a Date Time Now tool to update this with the current date.

 

Here's a really simple version

image.png

 

Hope that helps,

 

Ollie

Labels
Top Solution Authors