Hi Guys,
I would like to ask for your expertise on how are we going to enter the following fields in a merge cells using a template. The output should be look like this.
Attaching the template for your reference.
Looking forward for your assistance.
Thanks,
Kamen
Hi @KamenRider
Option -1: If you want to output to an existing excel template you can follow the below video
https://www.youtube.com/watch?v=RS4mVoYsjzw
Option -2: If you want to create the file in Alteryx itself with no template file you can follow the below guide
Hope this helps : )
Hi @atcodedog05
Thanks for the response and videos. I've already seen the samples. My scenario is that I have a template and have tried your video #1 however when I'm tried connecting the workflow to produce output, the output only shows me "May-2022" where my range is from C1 to K1 in the output tool. The other two, Jun-2022 and July-2022 is not appearing. Can you guess why?
I can't determined what's the issue. So what I did is to create 3 inputs using text tool and 3 output tools which works fine. However I still wanted to automate this one rather than typing this and having long process. Please help.
Thanks and looking forward.
Kamen
Hi @atcodedog05
I apologize, I don't have workflow outside the office. But then I have created an screenshot for you to visualize. As I said, each input file has its month and year. I have
tried combining the 3 months in one input file but the other two is not appearing in the workflow. I'm not sure why? Also I would like to connect those months in the email using a formula tool stating "From May to July Review" where if it is possible for May and July to appear at the end without manually typing it.
Please let me know if you still have inquiries.
Looking forward. Thanks,
Kamen
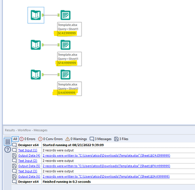
Hi @KamenRider
You need to configure to specific ranges like this. This setup is working for me.
It's not possible to create dynamic header creation while using a template file. Refer to option 2 for dynamic header creation in reports.
Hope this helps : )

