Hi All,
I've searched through past posts and can't seem to find what I need. I provide a weekly report (previous Sunday - Saturday data) and the data I'm pulling has 2 weeks worth of requests with Open Timestamps. I have a filter to pull out the dates I need (e.g., the previous Sun 2/14 to previous Saturday 2/20), but for Tableau I need to add in the missing dates. Currently I have a text input with manual dates, however I think there has to be a formula to add in the date for last Sunday, Monday, Tuesday, Wednesday, Thursday, Friday, and Saturday. I've attached a photo and excel workbook with the data from the report I am working on today.
Thank you very much!
Solved! Go to Solution.
I'm not sure to understand well your need but what I get is you need to add the days between last Sunday and the date populated on the column Opened Timestamp.
Attached the workflow.
Hope this helps,
Regards,
I attached the workflow below. I think this should give you a good idea of how to approach this issue. I went ahead and created some more data to show you how it would create the additional dates that were not included.
Pedro.
Hi!
Thank you for looking at it. I need to add in the missing days, but they won't always be the same (not always missing a Wednesday, etc.), so I wanted to add a formula to add the previous Sunday - Saturday.
Thank you! I need to add in dates for every day of the previous week (see below). The issue is that each week it is different, so I really need to add in dates for every day of the previous week.
Sunday 2/14 - NEED TO ADD
Monday 2/15 - in the data
Tuesday 2/16 - in the data
Wednesday 2/17 - in the data
Thursday 2/18 - in the data
Friday 2/19 - in the data
Saturday 2/20 - NEED TO ADD
It should work for you:
The output
The workflow is fully dynamic and it looks at today date in order to calculate the seven days.
And an alternative solution takes the minimum date from the data set.
Hey @MichelleMitchellLutz here's my attempt:
The first part of the workflow (up to the filter) will filter all opened timestamps to between the previous saturday and preceding sunday.
The second part will fill in the missing dates that you might have in the opened timestamp field.
Hope that helps,
Ollie
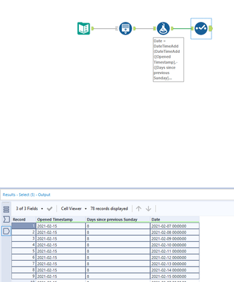
Please see below:
Below the formula to calculate the days since last Sunday
You can inject the result to a file then you read it in order to keep history.
Attached the workflow,
Hope this helps!
Perfect!! Thank you so much.
