Hi All --- First of all I would like thank this community who has been very supportive and provided best industry knowledge about Alteryx tool. Now I have below input tool which i need transform such a way it will look like my output table. Can anyone please share some ideas how would i do that.
I tried using transpose tool but its not working as expected.
Input table:-
| DATA_TYPE | DATE | DATA_VALUE | My Name 3 | F9 | F10 | My Name 4 | F15 | F16 |
| My Name 1 | My Name 3 | My Name 4 | ||||||
| Income | 3/31/2023 | 10000000 | Income | 5/31/2023 | 10000000 | Income | 2023-06-31 | 12231000 |
| Tax | 2023-06-31 | 96548 | ||||||
| Outcome | Outcome | Outcome | ||||||
| Pending Value | 2023-03-31 | 88956487.37 | Pending Value | 2023-03-31 | 88956487.37 | Pending Value | 2023-03-31 | 12134454 |
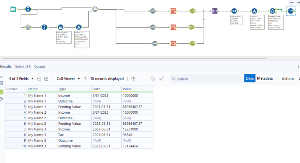
Output table:-
| Name | Type | Date | Value |
| My Name 1 | Income | 2023-03-31 | 10000000 |
| My Name 1 | Outcome | ||
| My Name 1 | Pending Value | 2023-03-31 | 88956487.37 |
| My Name 3 | Income | 2023-05-31 | 10000000 |
| My Name 3 | Outcome | ||
| My Name 3 | Pending Value | 2023-03-31 | 88956487.37 |
| My Name 4 | Income | 2023-06-31 | 12231000 |
| My Name 4 | Tax | 2023-06-31 | 96548 |
| My Name 4 | Outcome | ||
| My Name 4 | Pending Value | 2023-03-31 | 12134452 |
Solved! Go to Solution.
Hi @Bansi08
If your columns are always in this order (first My Name, second DATE, third VALUE and repeat) you can use an approach like this one:
I can't see Macro settings. Can you please help here
@Bansi08 to look at the settings, download the workflow, right click on the macro and select the Open Macro option:

