I am trying to make a workflow that identifies some criteria and then marks the row with the correct flag.
The field is HIC Number (for anyone who knows what a HIC Number is, these are not real HIC numbers. I made everything up)
I am trying to identify HIC numbers that are 11 characters in length, and have a mixture of letters and numbers.
Values in this column that are 11 characters in length, and are made solely of numbers need to be flagged as "Yes" in the Research column
Anything that is not 11 characters in length is a "Yes"
I was trying to take the length and then run an ISInteger formula, but it is not working. I am not sure where in my workflow the errors are coming from. I think it would work better if I could format the HIC Number field as double, but that ruins the data in the field when I try that.
Solved! Go to Solution.
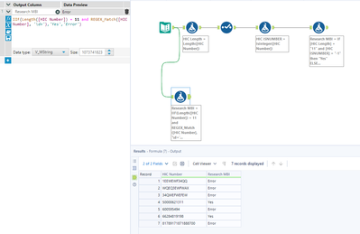
Confused by the issue - your second condition there is setting anything with a length of 11 to be "Yes" regardless of the IsInteger logic. So I deleted it and optimized the workflow a bit
I think you may have reuploaded my workflow, it looks identical.
@WishIKnewHowToCode are you looking for the HIC number which is the length in 11 and all digits then Y else error?
No
A correct HIC Number has a length of 11, and is a mixture of letters and numbers. So is NOT an integer (if my understanding is correct of the ISInteger formula)
A valid HIC Number looks like this 5EWRGTX6REF
So anything that does not have a length of 11 is not a HIC Number. Anything that has a length of 11 and is an integer is not a HIC number.
In your example here, the correct result in the "Research MBI" field should be
No
No
No
Yes
Yes
Yes
Yes
Yes apologies - I have replaced it in the original response
@alexnajm Sorry, when I download, it is still showing as my original workflow. Maybe reupload your version with a new name?
