Hi SME,
I have a table with various Type values. I need them to be calculated based on the Type as indicated in the Excel file below. The result would be column D. Could you please help me understand how to use the Multi-Row Formula to get this presumably this is the most efficient to do this? I attempted to do it but it's long and cumbersome.
Thanks,
kwl
Solved! Go to Solution.
Hi @knnwndlm
Could you please explain better the logic behind this sum? For example, why the row 9 (DST3) was summed to make the DST group?
There's really logic behind it except to present the info in a certain perspective for the users.
Thanks,
kwl
Hi @binu_acs
The example is a simple one. The workflow I'm building is rather intricate. Could you please show me how to use the Multi-Row Formula tool to achieve the same results?
Thanks,
kwl
Hi @binu_acs
The lower branch you showed is pre-calculated. My dataset has a lot variety of combination - hence, I need to figure some ways to use the Multi-Row Formula to add up the various records prior to join them back to the original dataset.
Thanks,
kwl
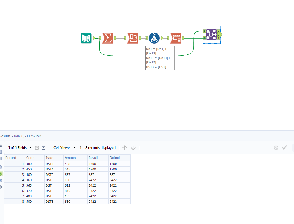
@knnwndlm Can you explain the logic behind each type? for eg: DST is the sum of all DST type + DST3 type
DST1 type + DST2 Type gives the value 1700, so if you can provide the logic we can see which tool would be helpful here
Hi @binu_acs
There's no logic really. It's based on the past reports where people want to highlight certain aspect of the combined amounts based on the Type. I know that it's strange, but I'm trying to replicate past reports in a workflow. If you can show me how to grab and add the rows based on the Type, then I would be able to figure out the rest.
Thanks,
kwl
@knnwndlm one way of doing this, since you mentioned there is no specific logic I used the same logic in the given input to generate the output

