Hello,
Seeking help with an error with a Multi-Row Formula. I can't for the devil in me figure out what is causing it. I have a duplicate multi-row formula performing the same command with a slightly different "Aging" ([RM Aging]) and it works. The syntax between these two are the same except the column it is calculating against, but even that is similar.
Any ideas? Appreciate any help you can provide.
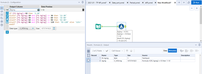
if [FG Aging]<=10 then '1-10'
elseif [FG Aging]>10 and [FG Aging] <= 30 then '11-30'
elseif [FG Aging]>30 and [FG Aging] <= 60 then '31-60'
elseif [FG Aging]>60 and [FG Aging] <= 90 then '61-90'
elseif [FG Aging]>90 and [FG Aging] <= 120 then '91-120' else '121+' endif
Solved! Go to Solution.
Can you check you "[FG Aging" field is numeric filed?
Hi @pescobar11,
I think if you use ToNumber([FG Aging]) where you have [FG Aging], it should resolve the issue. Let me know if it worked. Best.
Hi @pescobar11,
Check for the Data type of your input. I agree with @Qiu, the type should be either Byte, Int or double for it to work. In my case it is Byte and I am not getting any parse error.
I hope it helps.
Thank you all!
I will remember this solution for the future. Appreciate the help everyone.

