Hi all,
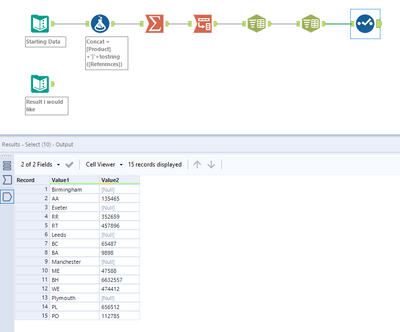
I'm trying to get my data manipulated into a certain way. So from this:
to this:
Basically it's taking the location field and using it as a title for the rest of the data. I intend to output this as a PDF or XLS file so i can format the title, but not sure whether to change the data first, and then use reporting tools, or solely use the reporting tools to achieve this.
Either way i'm struggling to achieve the desired results.
My example workflow is attached. Any help appreciated.
Solved! Go to Solution.
Hi @RogerA ,
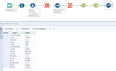
Here is an approach that can solve the requirement. It maintains the data order also.

Hope this helps. Check and let me know.
Cheers and Happy Analyzing : )
Thanks both! Both would work for me, marked the second one as solution purely because it maintains the data order too. thanks again.
Hi @RogerA
Glad you got sorted. For your reference, you can control the Row order in the solution I posted with a RecordID. In the Summarize tool you then bring the minimum RecordID through and sort by Min_RecordID before Transposing, like this: