The Alteryx Community is a finalist in three 2026 CMX Awards! Help us win Customer Support Community, Most Engaged Community, and User Group Program of the Year - vote now! (it only takes about 2 minutes) before January 9.
ACT NOW: The Alteryx team will be retiring support for Community account recovery and Community email-change requests Early 2026. Make sure to check your account preferences in my.alteryx.com to make sure you have filled out your security questions. Learn more here
Start Free Trial

Alteryx Designer Desktop Discussions

Find answers, ask questions, and share expertise about Alteryx Designer Desktop and Intelligence Suite.
SOLVED

Macro pour compilation de fichiers xls avec structure différente

David44
6 - Meteoroid

Bonjour,

 

Je vous sollicite pour une aide, un conseil.

Je me suis lancé sur ma première macro, afin de compiler plusieurs fichiers xls.

 

Mes fichiers ayant une structure différente et souhaitant les mettre sous une forme précise, j'ai créé au préalable mon workflow de transformation, puis j'ai ajouté mes éléments d'interface pour créer la macro en tant que telle.

 

Je m'approche du but mais me heurte à une anomalie : la macro lit bien le nombre de fichiers du répertoire cible - pour mon test 8 fichiers - mais transforme autant de fois le même fichier -> le 1er se retrouve ainsi pris en compte et compilé 8 fois de suite.

 

J'ai dû loupé quelque chose mais bloque totalement pour trouver la solution

Je fais donc appel à vos idées, que je ne doute pas, seront lumineuses 🙂

 

Merci à vous 

7 REPLIES 7
David44
6 - Meteoroid

J'ajoute 4 fichiers tests que je souhaite compiler

messi007
15 - Aurora
15 - Aurora

Salut @David44,

 

Voici comment tu peux faire:

 

1- Appeller la macro de lecture au début de ton workflow principal

messi007_0-1617297456899.png

messi007_1-1617297521734.png

 

2- Ensuite appeler la macro principale (Rwkgt) dans ton cas

 

messi007_2-1617297675973.png

 

J'ai utilisé unique tool afin de passer une seul ligne à la macro.

 

Hope this Helps!

 

Ci-joint le workflow.

 

N'oublie de mettre ma réponse comme solution ça aide les autres 🙂

 

Merci,

David44
6 - Meteoroid

Bonjour @messi007 

Merci pour cette réponse

Malheureusement cela ne fonctionne pas : cela conduit toujours à reproduire autant de fois le même fichier, que de fichiers contenus dans le répertoire. 

David44_0-1617348304111.png

J'ai tenté de sélectionner Full Path, Directory, FileName... sans succès

 

Vraisemblablement, la première macro n'arrive pas à lire les fichiers, puisqu'ils ont une structure différente comme je le disais :

David44_1-1617348934782.png

...Du coup la macro ne lit que le premier, ce qui je pense impacte l'autre macro et le workflow principal de récupération

 

Je suis perdu

 

messi007
15 - Aurora
15 - Aurora

@David44,

 

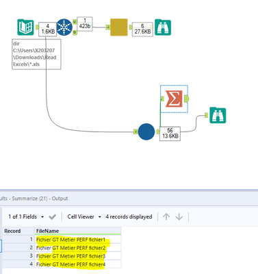
J'ai ajouté le nom de nom de fichier pour tester est ce que la macro est entrain de lire correctement les 4 fichiers.

Maintenant c'est bon:

 

messi007_0-1617349917210.png

Ci-joint le workflow,

 

Cordialement,

David44
6 - Meteoroid

Je suis désolé @messi007 Cela ne fonctionne toujours pas

 

Pour essayer d'être plus clair, je dois arriver à cela :

David44_0-1617356290144.png

à savoir la mise en forme de chaque fichier se trouvant dans un répertoire, puis l'ajout de chacun les uns en dessous des autres

Ils n'ont pas le même format en entrée, mais auront le même après traitement, et seront ajoutés les uns en dessous des autres

 

Je pense à une chose : dois je avoir un fichier type en entrée de macro ? afin de définir les colonnes de sortie ?

 

Je suis navré pour ces allers-retours, mais c'est ma 1ère macro et je n'ai rien trouvé sur youtube ou dans la communauté pour ce type de cas (plusieurs fichiers avec structure différente les uns des autres)

Merci encore

 

messi007
15 - Aurora
15 - Aurora

@David44,

 

Merci de voir ci-dessous:

 

messi007_0-1617379719687.png

Ci-joint le workflow,

 

Hope this heps!

Regards

David44
6 - Meteoroid

merci @messi007 

Le problème venait de ma version d'alteryx (2020.3) alors que tu as dû développer cette solution sur une version plus récente

J'ai chargé la dernière version (2021.1) et cela est à présent ok pour moi

 

Merci beaucoup pour tes réponses... (et ta patience 😉)

Labels
Top Solution Authors