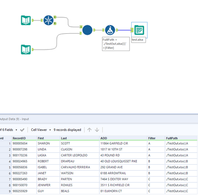
I am trying to loop through each record in a field and filter data from ano input based on the criteria from each record.to a tab in an Excel file.
For e.g.
Output from one the data table is
Name
A
B
C
I need to loop through the records and filter data for each record i.e. A, B, C
Something similar to For each record filter another dataset and copy the filtered data to an Excel file with Tab A, Tab B, Tab C and so on.
Hey @iqkh76,
There is a fantastic article on how to do this on the community here:
@IraWatt
Nice one!

