Hi,
How do I do a Contains lookup from 2 inputs.
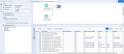
I want to see if VendorName column in VendorName input contains the strings from Collector column in Collectors input. Join doesn't work since the string isn't an exact match.
Thanks for the help.
Solved! Go to Solution.
@lipster26
Just in additon to the answer of @DataNath , I noticed that there is some space before or after some delimiters "/" or "-"
So I added one more step to increase the matching rate.
Both solutions work. Thanks to both of you.
@lipster26
Thank you very much for the feedback.
maybe you can also mark the solution of @DataNath as accepted 😁

