In case you missed the announcement: The Alteryx One Fall Release is here! Learn more about the new features and capabilities here
ACT NOW: The Alteryx team will be retiring support for Community account recovery and Community email-change requests after December 31, 2025. Make sure to check your account preferences in my.alteryx.com to make sure you have filled out your security questions. Learn more here
Start Free Trial

Alteryx Designer Desktop Discussions

Find answers, ask questions, and share expertise about Alteryx Designer Desktop and Intelligence Suite.
SOLVED

Join data if time between (Vlookup)

Terades
5 - Atom

Hello,

 

im new to alteryx and have an issue.

I want to "join" Names to a specific time Value. 

 

In Excel i would do an Simple  =Vlookup(D3;$A$3:$B$5;2)

 

Here the Example:

 

image.png

 

Is there a way to get the result with alteryx?

 

If you need any further information just ask. 🙂

 

Thanks for your advice

 

Greetings.

3 REPLIES 3
andyuttley
11 - Bolide
11 - Bolide

hi @Terades 

 

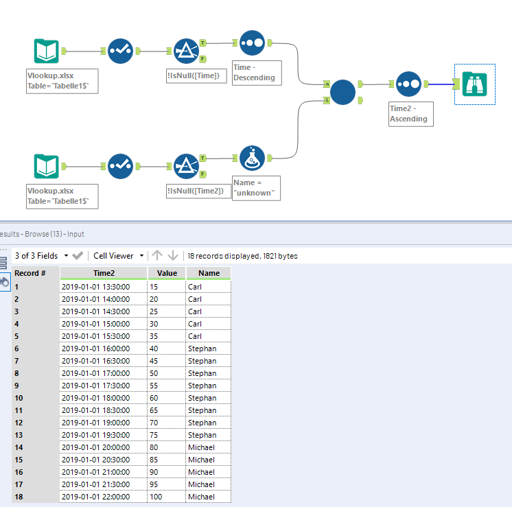
There's a few ways to do this; my initial approach was to answer it using an iterative macro that works backwards through your file, as shown below (also attached):

 

namesIt.PNG

 

Like i say though, there's a few ways to tackle this; this is just one approach. 

Hope that helps

 

Andy 

klyuka
8 - Asteroid

Alteryx has SQL logic like Access (tables like objects), not Excel (cells like object) - it helps to make it faster and object-oriented.

But you need to change your view on data management.

Alteryx need always a tricky mind to find new solutions, but I think that every man that is hired to use Alteryx (not a cheap toy) should have a good logical mindset.

time_lookup.png

Easy (fast result) - to merge two lists and take what you want (this work only if not more than 16 rows in Table A. Algorhythm difficulty - O(A*B)

Correct solution (critical for big data management) - sort Table A and Table B, use Multi-Row Formula tool and create logical formulas with difficulty - O(A+B).

Alex

andyuttley
11 - Bolide
11 - Bolide

@klyuka just FYI using the append can still work on over 16 rows in your solution, you just have to change the configuration at the bottom of the append tool to 'allow' or 'warn' - the default is to error:

 

append.PNG

 

 

Labels
Top Solution Authors