ACT NOW: The Alteryx team will be retiring support for Community account recovery and Community email-change requests Early 2026. Make sure to check your account preferences in my.alteryx.com to make sure you have filled out your security questions. Learn more here
Start Free Trial

Alteryx Designer Desktop Discussions

Find answers, ask questions, and share expertise about Alteryx Designer Desktop and Intelligence Suite.
SOLVED

Identify comparable entries in two datasets

raj8257
7 - Meteor

I have two lists - 'List 1' and 'List 2'. List 1 is the total dataset and it contains all the entries in List 2. Is there a simple way of indicating which entries in List 1 are also included in List 2 by comparing certain criteria?

 

List 1    List 2  
DateType£  DateType£
01/01/2020Apples1.00  01/01/2020Apples2.00
01/01/2020Apples2.00  02/01/2020Apples1.00
02/01/2020Pears3.00  03/01/2020Pears4.00
02/01/2020Pears4.00  04/01/2020Bananas2.00
02/01/2020Apples1.00     
02/01/2020Apples2.00     
02/01/2020Bananas2.00     
03/01/2020Pears3.00     
03/01/2020Pears4.00     
03/01/2020Apples1.00     
03/01/2020Apples2.00     
04/01/2020Bananas2.00     

 

 

I want to match the categories - Date,Type AND £ and highlight in List 1 the entries from List 2

 

Desired output   
List 1  Entry included in List 2
DateType£ 
01/01/2020Apples1.00 
01/01/2020Apples2.00Y
02/01/2020Pears3.00 
02/01/2020Pears4.00 
02/01/2020Apples1.00Y
02/01/2020Apples2.00 
02/01/2020Bananas2.00 
03/01/2020Pears3.00 
03/01/2020Pears4.00Y
03/01/2020Apples1.00 
03/01/2020Apples2.00 
04/01/2020Bananas2.00Y

 

For context, actual List 1 contains 35k entries and List 2 contains 25k entries.

 

I've tried the 'Join' tool but it only results in the matched entries only. I still want the full data from List 1 - ie not just matched entries. I also tried just joining by a single category (eg type) but that results in a very high number of outputs (35k x 25k)

 

I tried the 'Union' tool but that just adds List 2 entries to the bottom of List 1. Not what I wanted.

 

I was thinking of using the Formula tool - ie IF List1 date = List2 date AND List1 type = List2 type AND List1 £ = List2 £ THEN "Y" ELSE "" - but Formula tools only accept single inputs. I don't really want to combine the data, just highlight the relevant entries in List 1

 

 

 

5 REPLIES 5
DeanWest
9 - Comet

@raj8257 

 

Here is a proposed solution. You could perform a left outer join in order to achieve the sample output you provided.

 

In order to perform the left outer join, you would just need to join by the three fields and then unionize the "L" (Left/Left Unjoin) output anchor and the "J" (Join/Inner Join) output anchor. Please refer to the snippet and example workflow attached below:

 

 

Left-Outer-Join_DeanWest-snippet.png

Please let me know if you need any more assistance 🙂

Qiu
21 - Polaris
21 - Polaris

@raj8257 

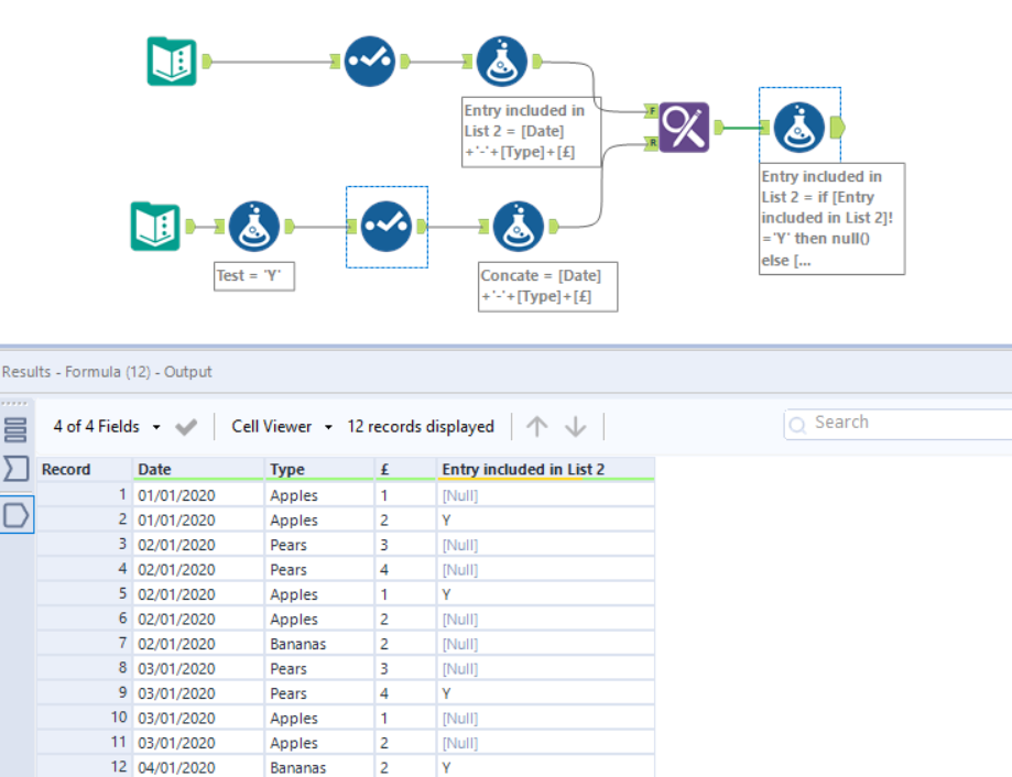
How about a little out of box thinking here.

1121-raj8257.PNG

raj8257
7 - Meteor

Hi @Qiu Thanks for the response. The actual dataset includes a number of columns to add together. I'm trying to add a numerical value like in the example to a number of text strings, but when I add the value the formula doesn't work

 

raj8257_0-1605959071306.png

 

I'm guessing it's because the data type is string even though i'm adding in a number value but I'm not sure.

Qiu
21 - Polaris
21 - Polaris

@raj8257 
Because the "+" can only work with string type of Data fields, and we need to convert those numeric fields before concatanating them.

I modified the workflow now to be more dynamic to adapt the number of columns changes.

1121-raj8257-1.PNG

raj8257
7 - Meteor

Perfect. Thank you!

Labels
Top Solution Authors