In case you missed the announcement: The Alteryx One Fall Release is here! Learn more about the new features and capabilities here
ACT NOW: The Alteryx team will be retiring support for Community account recovery and Community email-change requests Early 2026. Make sure to check your account preferences in my.alteryx.com to make sure you have filled out your security questions. Learn more here
Start Free Trial

Alteryx Designer Desktop Discussions

Find answers, ask questions, and share expertise about Alteryx Designer Desktop and Intelligence Suite.

How would I merge multiple rows and columns based on duplicates in a name column

rmartori
8 - Asteroid

So I have a quiz that the takers kind of messed up. they all took it anonymously which caused the below example issue.

 

 

NameEmailQ1Q2Q3Q4Q5
John Smith123515@anoynmous.comTrue    
John Smith13463463@anoynmous.com A   
John Smith24314534@anoynmous.com  C  
John Smith1235623@anoynmous.com   B 
John Smith72563@anoynmous.com    D

 

There are more names of course. But what I need it to look like by the end is:

 

NameEmailQ1Q2Q3Q4Q5
John Smith TrueACBD

 


If there is a way to incorporate a Vlookup off of a different file as well I can possibly fill in the blank email but that isn't necessary.


Basically I need however many duplicates of each person collapsed along with all their answers.

4 REPLIES 4
DannyS
Alteryx Alumni (Retired)

@rmartori 

 

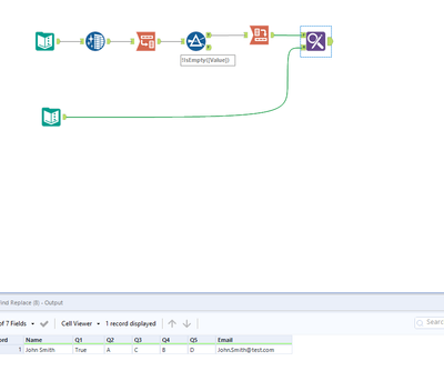
Assuming you don't need that email column (which if you did you could easily add it to the summarize tool), this solution should do the trick for you!

 

Hope this helps.

Hi @rmartori 

 

Please check the attached. Hope it helps.

 

christine_assaad_0-1611096984200.png

 

@DannyS , I like the fewer tools WF!

Qiu
21 - Polaris
21 - Polaris

@rmartori 

Similar to others, with addition of one more name and a formula tool for the email.

0120-rmartori.PNG

Labels
Top Solution Authors