Hi everyone,
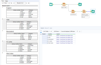
Attached is the Sample data. I am trying to convert the data into 5 tables using Basic Table tool and Grouping By Column "Country".
I do not want the column Country in those 5 tables and so deselected it in column configuration. However, I want to use that as table header (i.e. Country Name should be the table name and then below that data related to that country)
I am also attaching Alteryx workflow screenshot as well here. I feel this should be an easy fix. However, I am unable to figure out. Can you please help me?
Solved! Go to Solution.
Hi @Luke_C - Perfect. This is what I was looking for and I figured out as well in the meantime. Appreciate your help and marked it as an answer. Thanks again.
