Hi I want to split the number and name from the data usin Regex tool as each row is in different format i am not able to split it
Thanks
Mithrs
Solved! Go to Solution.
Hi @Mithra_1810 ,
Attached is an example showing how to separate it with regex.
Best,
Fernando Vizcaino
Hi @Mithra_1810,
I've attached how i would approach this, including records that have numbers and no numbers (such as record 20):
If this solves your issue please mark the answer as correct, if not let me know!
Regards,
Jonathan
hi @Mithra_1810,
What do you think about this? Tokenize: \d+
Later you can make analysis on the length of the number to discard the second column in case you don't know where the the important number is located
Let me know what do you think
Best,
Vianney
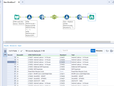
Hi @Mithra_1810,
I have adapted my last workflow and now you can see the number and the text splitted
Let me know if this works for you
Best,
Vianney
