cancel
Showing results for 
Search instead for 
Did you mean: 

How to not lose a new value when joining two spreadsheets

Yp23
Meteor

How to not lose a new value when joining two spreadsheets

Hi,

 

I have a very basic question, I have a list of data each month and I want to look at the permanent file to see if each vendor should be audited or not. I also want the final output to flag if a vendor is new and not in the permanent file. I know how to join the data but lose the Simba line when joining the data (and not sure how to flag it is new).

 

I've attached the excel workbook for reference.

 

The new data each month

Yp23_0-1683216729009.png

 

 

Perm File

Yp23_1-1683216750252.png

 

Final output

 

Yp23_0-1683217076442.png

 

 

Attachment
Download this attachment
2 REPLIES 2
Yp23
Meteor

How to not lose a new value when joining two spreadsheets

Hi,

 

I have a very basic question, I have a list of data each month and I want to look at the permanent file to see if each vendor should be audited or not. I also want the final output to flag if a vendor is new and not in the permanent file. I know how to join the data but lose the Simba line when joining the data (and not sure how to flag it is new).

 

I've attached the excel workbook for reference.

 

The new data each month

Yp23_0-1683216729009.png

 

 

Perm File

Yp23_1-1683216750252.png

 

Final output

 

Yp23_0-1683217076442.png

 

 

Attachment
Download this attachment
DataNath
17 - Castor

Re: How to not lose a new value when joining two spreadsheets

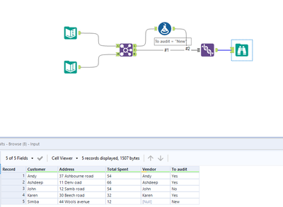
Hey @Yp23, what you need to do here is recreate a left or right join, depending on which Join input you're plugging each file into. By default, Alteryx will conduct an inner join and we therefore need to use the Union tool to recreate this functionality. This will pull through your [To Audit] field as null for the missing 'Simba' record, so we just add a Formula tool expression that will label this as 'New Customer' instead:

 

DataNath_0-1683217752106.png

Attachment
Download this attachment
messi007
15 - Aurora

Re: How to not lose a new value when joining two spreadsheets

@Yp23,

 

Please see below :

 

messi007_0-1683217802779.png

 

Attached the workflow,

Regards,

 

Attachment
Download this attachment