Hi there
Please see my sample file with two mocked up sales reports, month 1 and month 2.
I need to find the find the value from the summary at the bottom of the sheet for a certain tax code, say the value for BB4 on my sheet. However, there is a different number of sales each month which leads to extra/fewer lines than the month before, which leads to the cell I need every month to be located in a different cell each month. In my current workflow I have to go in manually to adjust which line it is on. I do not want to do this anymore as it kind of takes away the point of automation if I have to keep making manual adjustments.
Therefore, I am wondering whether there is a tool that will locate the cell that I want every month?
In my example the cells I want to be located are F32 and F37.
Thanks a lot
Solved! Go to Solution.
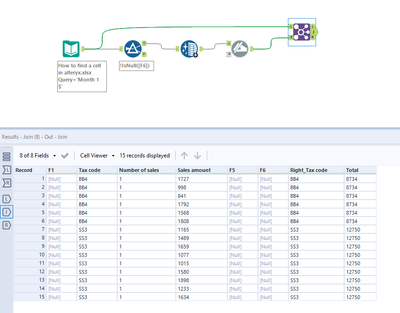
Hi @BillyL14 ,
I have used the transpose tool + record ID to know what is the last line. Please see the workflow below.
Please mark this as a solution if it was helpful for you!

