HI,
What is the easiest workflow to do exact match and contains keyword? (Multiple combination)
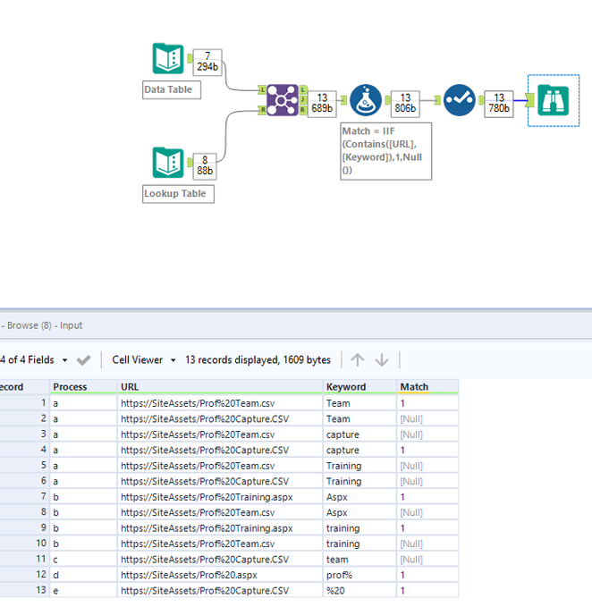
I have a data table :
| Process | URL | 
| a | https://SiteAssets/Prof%20Team.csv | 
| a | https://SiteAssets/Prof%20Capture.CSV | 
| b | https://SiteAssets/Prof%20Training.aspx | 
| b | https://SiteAssets/Prof%20Team.csv | 
| c | https://SiteAssets/Prof%20Capture.CSV | 
| d | https://SiteAssets/Prof%20.aspx | 
| e | https://SiteAssets/Prof%20Capture.CSV | 
a lookup table :
| L_Process | Keyword | 
| a | Team | 
| a | capture | 
| a | Training | 
| b | Aspx | 
| b | training | 
| c | team | 
| d | prof% | 
| e | %20 | 
And I require the following output based on the below Condition:
Find the exact Match in the Lookup table(Process = L_Process)
If the process matched then compare the matched L_Process keywords with URL( URL = contains(keyword))
Else Null()
| Process | URL | Keyword | 
| a | https://SiteAssets/Prof%20Team.csv | Team | 
| a | https://SiteAssets/Prof%20Capture.CSV | capture | 
| b | https://SiteAssets/Prof%20Training.aspx | Aspx | 
| b | https://SiteAssets/Prof%20Training.aspx | training | 
| b | https://SiteAssets/Prof%20Team.csv | Null | 
| c | https://SiteAssets/Prof%20Capture.CSV | Null | 
| d | https://SiteAssets/Prof%20.aspx | prof% | 
| e | https://SiteAssets/Prof%20Capture.CSV | %20 | 
Can anyone advise, please?
Many thanks!
Solved! Go to Solution.
Thanks for the reply. I couldn't find the solution yet.
Do you have a sample use case for the code?
I took a slightly different approach that what I outlined, but this should get you to where you need to be. The first step is to take both data sets and use a join tool where we link them up based on the process columns. Then I used a formula tool that creates a new column. It says if the URL contains the keyword, set the value of this column to 1, otherwise set the value to null. Let me know what you think and please see attached workflow.
Thanks a lot, @BrandonB.
Learnt from your example
