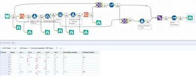
Borrowing from this topic: https://community.alteryx.com/t5/Alteryx-Designer-Discussions/How-to-find-the-fist-not-null-cell/m-p... (thank you, MarqueeCrew for posting the solution) which helped me with the first part of my solution. I have mostly all empty/null cells across 5 columns, but this solution only returns when there are values. How would I take this and enhance it to return the word "Due" if there is no starting number? Attaching the workflow I borrowed from another topic. I added the Browse tool to see what is happening at each step.
| Name | no.1 | no.2 | no.3 | no.4 | no.5 | the starting number |
| a | 1 | 2 | 3 | 4 | 5 | 1 |
| b | Due | |||||
| c | 3 | 4 | 5 | 3 | ||
| d | 4 | 5 | 4 | |||
| e | 1 | 2 | 3 | 4 | 5 | 1 |
| f | 1 | 3 | 4 | 5 | 1 | |
| g | 1 | 4 | 5 | 1 | ||
| h | Due | |||||
| i | 1 | 3 | 4 | 5 | 1 |
Solved! Go to Solution.
Thank you, ChristTX! This works too! Much appreciated!

