Hello,
Below is my input
| Group | A | B |
| 0 | 0 | 0 |
| 1 | 0 | 0 |
| 2 | 26741878 | 0 |
| 4 | 7729700 | 0 |
| 5 | 0 | 0 |
| 6 | 13509177 | 0 |
| 7 | 1026 | 0 |
| 10 | 2945001 | 0 |
| 12 | 0 | 0 |
| 13 | 9917313 | 0 |
| 14 | 8701255 | 4933109 |
| 15 | 1.47E+08 | 0 |
| 17 | 27197264 | 0 |
If you notice, there is no record for Group 3,8,9,16 etc.
How can I add those rows with both values as 0 for column A and B
My group numbers are from 0-500, so any group number missing in the input set, I need to append/create a row with 0 values.
thanks.
Solved! Go to Solution.
Hey @madhurinani,
You can use the generate rows tool to create the missing rows like this:
Any questions or issues please ask
Ira Watt
Technical Consultant
Watt@Bulien.com
Hi @madhurinani ,
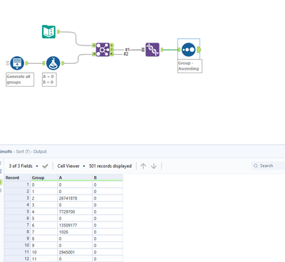
You can create all groups with a generate rows tool and then use a join tool to see whether a certain group is contained or not in your records. Whatever falls out of one side of the join will be what you have to stack on your dataset
@madhurinani I had added couple solution depends on how many values you're missing. Generate tool would be preferable here.

