Hi all,
I am having a scenario where I need to arrange my columns for a particular report. I can anyway do it via the select tool but since there are a lot of columns (250+), I want a better approach to rearranging my columns like we do in excel.
Here is a snippet of the Lookup table for the sequence:
And this is what the data looks like:
Please tell me if there is an easier and reliable way to arrange the columns other than the select tool.
Solved! Go to Solution.
Hey @kishorerabhinav,
One option is to use the Union Tool, you can use your Column Order Table to set the positions of the headers then union all the other data underneath it:
Any questions or issues please ask
Ira Watt
Technical Consultant
Watt@Bulien.com
Thanks. It worked.
It was super helpful but it brought me back to using a select tool as I need to eliminate a lot of columns from the final output.
Is it also possible to do that as well without using a select tool when there are a lot of columns say 100+ to select & deselect manually?
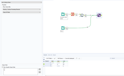
@kishorerabhinav the union tool has this option:
This will only allow columns which are in you reference table to be outputted.
Super awesome.
This made my life easier.
Missed a few columns but guess that's due to the naming difference which can be renamed accordingly to match the output.
Thanks again @IraWatt !
No worries @kishorerabhinav 😄 have a good one !
Hello..
column has data as below ,
3
1
1
2
3
2
1
is there any way to arrange it as below
1
2
3
1
2
3
Please advise
Thank you

