ACT NOW: The Alteryx team will be retiring support for Community account recovery and Community email-change requests Early 2026. Make sure to check your account preferences in my.alteryx.com to make sure you have filled out your security questions. Learn more here
Start Free Trial

Alteryx Designer Desktop Discussions

Find answers, ask questions, and share expertise about Alteryx Designer Desktop and Intelligence Suite.
SOLVED

How can i write a IF statement that allows me to change Aliases for multiple items

ahsansalik
8 - Asteroid

How can i write a IF statement that allows me to change Aliases for multiple items in a column A as output in Column B also that all of the below names are from Electrical and Mechanical Department

DepartmentColumn A 

Column B

Electrical

Adrian

Adi

Mechanical

Jack

Jackers

Electrical

Shane

Sha

ElectricalJenny

Jeniffer

MechanicalJade

Ja

 

I have written a statement like this

 

IF [Department] ='Electrical' and [Column A] =' Adrian' then 'Adi' elseif [ Department ] = 'Electrical' and [Coloumn A] = ' Shane' and 'Sha' elseif [Department] ='Mechanical' and [Column A] = 'Jade' then 'Ja' else [NULL] endif 

its not working somehow i am using the formula tool for this purpose

5 REPLIES 5
atcodedog05
22 - Nova
22 - Nova

Hi @ahsansalik 

 

Find and replace would be best approach for this. You can look up from a table and replace.

 

https://help.alteryx.com/20212/designer/find-replace-tool

 

Hope this helps : )

Jean-Balteryx
16 - Nebula
16 - Nebula

Hi @ahsansalik ,

 

If you copy pasted your formula then there is a typo :

 

IF [Department] ='Electrical' and [Column A] =' Adrian' then 'Adi' elseif [ Department ] = 'Electrical' and [Coloumn A] = ' Shane' THEN 'Sha' elseif [Department] ='Mechanical' and [Column A] = 'Jade' then 'Ja' else [NULL] endif 

 

I replaced a "and" with "THEN".

 

Also, @atcodedog05's suggestion might be considered based on your need.

atcodedog05
22 - Nova
22 - Nova

Hi @ahsansalik 

 

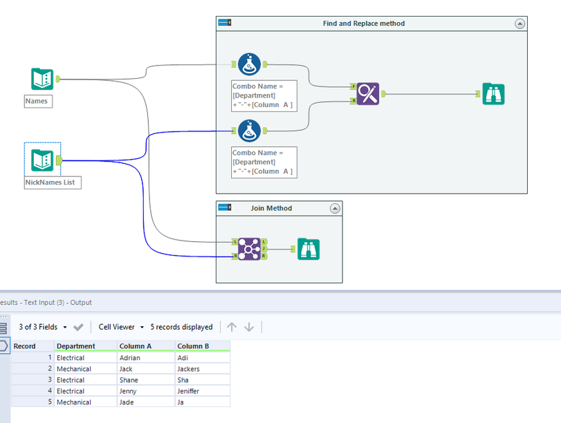
You can do something like below. Best option if you have mutiple names. You can use join tool too. Just check which works best in your screanrio.

 

atcodedog05_0-1628062560804.png

 

 

Hope this helps : )

atcodedog05
22 - Nova
22 - Nova

And if you want to fix the same formula and get it working @Jean-Balteryx has suggested the fix for it. 🙂

 

I didnt look into the formula much directly went to the mapping approach 😅

ahsansalik
8 - Asteroid

Thanks Guys for your help as i learn new and new stuff from you all here 🙂

Labels
Top Solution Authors