Hi,
I'm trying to separate data stuck in once cell of file hosted on webpage, we are able to get it via download tool
1- using delimiter \n we are able to split it into multiple rows
| 1,2,abc,dfg |
| 4,xyz,xdf,fdgd,fhdhf |
| 5,ght,asdf,qwe |
2 - now we need to split the data into columns using delimiter comma ","but each row data is not fixed we are not sure how many column will be there so we can split it to columns
because using text to column we need to define how columns
| 1 | 2 | abc | dfg | |
| 4 | xyz | xdf | fdgd | fhdhf |
| 5 | ght | asdf | qwe |
Im using text to column tool , relevant tools I could use with this one. Can anyone help me with this one pls?
Solved! Go to Solution.
One thing you can do is set the number of columns to really high number in text to column tool like below.
Then you can use data cleanse tool to remove null rows.
Hope this helps : )
Hi @atcodedog05
Thanks helping, t have tried the workflow you have suggested but I'm not getting option option remove null data in my Alteryx designer version (2020.1.2.24185) it is because of the version
You can try this workflow. I am splitting to rows get seq number using tile number which is converted as column name.
Hope this helps : )
Hi @atcodedog05
implemented the above solution and it work, as the data was coming from file hosted on web page so by default first column was link from where data is coming,
After using download tool, using delimiter \n we are able to split it into multiple rows and select the column which is required (which is second column)
Then again split the column using delimiter comma and using the title tool and cross tab able to get desired result.
Thanks for help much appreciated.
Happy to help : ) @KamalChoudhary
Cheers and have a nice day!
Hi @atcodedog05
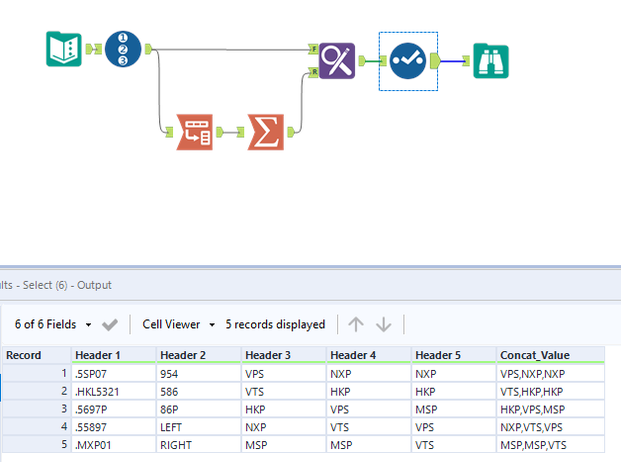
I have one more follow on doubt is it possible to concatenate Headers 3,4,5,6,7,..... dynamic number of headers changes every time based on file input as discussed earlier post
while doing concatenatination keep header 1 and 2 in the output data as shown in the below example
Input Data
| Header 1 | Header 2 | Header 3 | Header 4 | Header 5 |
| .5SP07 | 954 | VPS | NXP | NXP |
| .HKL5321 | 586 | VTS | HKP | HKP |
| .5697P | 86P | HKP | VPS | MSP |
| .55897 | LEFT | NXP | VTS | VPS |
| .MXP01 | RIGHT | MSP | MSP | VTS |
Output Data
| Header 1 | Header 2 | concatenate Headers | Header 3 | Header 4 | Header 5 |
| .5SP07 | 954 | VPS,NXP,NXP | VPS | NXP | NXP |
| .HKL5321 | 586 | VTS,HKP,HKP | VTS | HKP | HKP |
| .5697P | 86P | HKP,VPS,MSP | HKP | VPS | MSP |
| .55897 | LEFT | NXP,VTS,VPS | NXP | VTS | VPS |
| .MXP01 | RIGHT | MSP,MSP,VTS | MSP | MSP | VTS |
Here is how you can do it.
Workflow:
1. Using record id to set row unique id
2. Using transpose tool select all the key data columns rest will be by default selected as value columns make sure dynamic or unknown column is checked this way any new columns will be selected in values.
3. Using summarize tool groupby record id and concat values.
4. Using find and replace to map the concat values to main data.
Hope this helps : )
Hi @atcodedog05
I'm using find and replace to append columns in Table1, Not sure how to append dynamic columns
Problem = column are dynamic not fixed changed every time based on input ( using {Append fields to records} of find and replace tool)
Table1 Find column 2 i.e. ID
| item | id |
| 123 | 549 |
| 456 | 666 |
| 789 | 6614 |
Table2 and match in Replace field column 2 i.e. order-ID
| Record | order-ID | 1 | 2 | 3 | 4 | 5 | 6 | 7 |
1 | 549 | xyz | abc | |||||
2 | 666 | mhl | def | |||||
| 3 | 6614 | ghi | jak | mno | qwe | tyu | ews | ghj |
| 4 | 789 | pqr | stu | |||||
5 | 899 | fgh | klj |
Expected Result only ids which matching with table 2 append columns
| item | id | 1 | 2 | 3 | 4 | 5 | 6 | 7 |
| 123 | 549 | xyz | abc | |||||
| 456 | 666 | mhl | def | |||||
| 789 | 6614 | ghi | jak | mno | qwe | tyu | ews | ghj |
Sadly find and replace append option cannot accommodate dynamic columns. As suggested in the other post you might have to use join tool.
Hope this helps : )
