I have a set of data that looks like this:
| F1 | F2 | F3 | F4 | 
| Activity Date | Net Trade | Net Cash | |
| Account 1 | |||
| Wednesday | 05/11/2022 | -74,638.62 | 0 | 
| Thursday | 05/12/2022 | 17,243.91 | -74,638.62 | 
| Friday | 05/13/2022 | 67,247.07 | 17,243.91 | 
| Monday | 05/16/2022 | -70,770.88 | 67,247.07 | 
| Tuesday | 05/17/2022 | -22,116.47 | -70,770.88 | 
| Wednesday | 05/18/2022 | 0 | -22,116.47 | 
| Wednesday | 06/01/2022 | -722,700.00 | 0 | 
| Thursday | 06/02/2022 | 0 | -722,700.00 | 
| Account 2 | |||
| Wednesday | 05/11/2022 | -2,444,003.88 | 0 | 
| Thursday | 05/12/2022 | 467,746.48 | -2,444,003.88 | 
| Friday | 05/13/2022 | 1,872,374.73 | 467,746.48 | 
| Monday | 05/16/2022 | -1,043,716.01 | 1,872,374.73 | 
| Tuesday | 05/17/2022 | 181,732.97 | -1,043,716.01 | 
| Wednesday | 05/18/2022 | 0 | 181,732.97 | 
| Wednesday | 06/01/2022 | -322,700.00 | 0 | 
| Thursday | 06/02/2022 | 0 | -322,700.00 | 
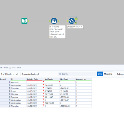
The amount of rows is not constant, some days it can show 8 per account, other days 5 rows. Need to figure out a way to dynamically split into two tables like so:
| Account 1 | Activity Date | Net Trade | Net Cash | 
| Wednesday | 05/11/2022 | -74,638.62 | 0 | 
| Thursday | 05/12/2022 | 17,243.91 | -74,638.62 | 
| Friday | 05/13/2022 | 67,247.07 | 17,243.91 | 
| Monday | 05/16/2022 | -70,770.88 | 67,247.07 | 
| Tuesday | 05/17/2022 | -22,116.47 | -70,770.88 | 
| Wednesday | 05/18/2022 | 0 | -22,116.47 | 
| Wednesday | 06/01/2022 | -722,700.00 | 0 | 
| Thursday | 06/02/2022 | 0 | -722,700.00 | 
| Account 2 | Activity Date | Net Trade | Net Cash | 
| Wednesday | 05/11/2022 | -2,444,003.88 | 0 | 
| Thursday | 05/12/2022 | 467,746.48 | -2,444,003.88 | 
| Friday | 05/13/2022 | 1,872,374.73 | 467,746.48 | 
| Monday | 05/16/2022 | -1,043,716.01 | 1,872,374.73 | 
| Tuesday | 05/17/2022 | 181,732.97 | -1,043,716.01 | 
| Wednesday | 05/18/2022 | 0 | 181,732.97 | 
| Wednesday | 06/01/2022 | -322,700.00 | 0 | 
| Thursday | 06/02/2022 | 0 | -322,700.00 | 
Hey @Dstein
To achieve this I think you want to do this:
Essentially the multi row formula figures out which row belongs to which account. Please ask if you have any questions.
HTH,
Ira
Maybe not the most efficient, but here is my take.
