Hello -
I am trying to generate multiple pages of PDF report in the exact same format but with three fields which have different string/value.
Below is the output PDF I am trying to generate for each row from the raw data. In the raw data below, there are three columns - Name, Amount and Entity - and the number of people are three. Thus, I'd like to export PDF with exactly same format but containing each person's data inserted (in this case, the total pages I expect will be three as I have three people). I have the workflow created and attached; however, I have been researching and playing around but couldn't figure out how to generate multiple PDF pages. The real data will have a large volume of rows, so creating one render tool for each row would not work. Thank you so much and wish you all Happy New Year!
raw data -
Solved! Go to Solution.
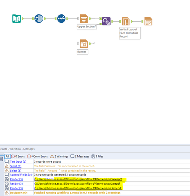
@averywu
Great idea from @christine_assaad and I think you mentioned that you want multiple page PDF.
So I modified the workflow from @christine_assaad a bit to achieve that.
Thank you so much @christine_assaad and @Qiu ! The issue was resolved by referring the solutions you two provided. Amazing and brilliant! Thanks again.
@averywu
Glad to help and thank you for the accept mark!

