Hi,
I have a query related to Fuzzy match where I have two columns Person and Resolver where I have multiple variations with the names and have to match so I may get the exact result as I get by using Fuzzy match in Excel:
Results should be same as on Column F, G, H in the given screen shot.
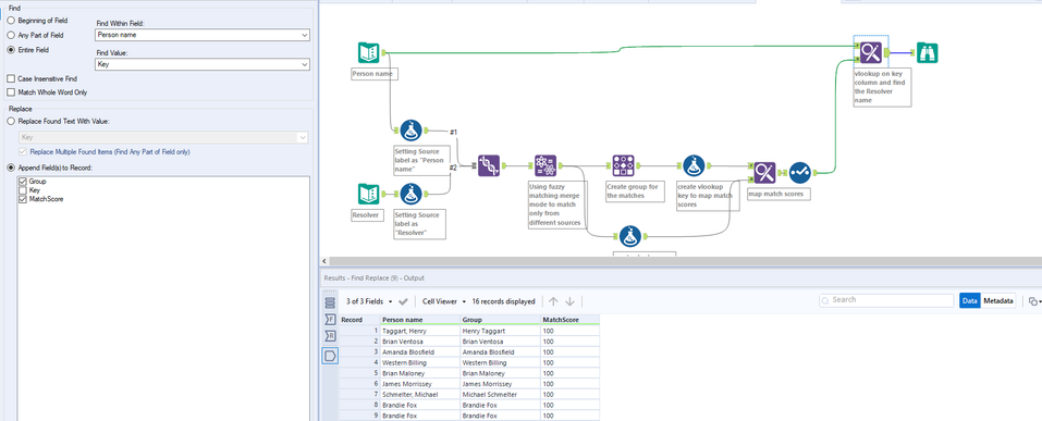
Here is how you can do it. I have added steps explanations as annotation.
Workflow:
Hope this helps : )
I also require to have match scores on final output which is the only thing still missing rest is fine.
Thanks,
Rohitash
Sorry, I tried seems like it works differently and I couldn't get the same as excel output.
Maybe someone else can try. If no one responds to this post by tomorrow please post it as a new post.
Happy to help : )
The result consistently improved as I increased the Fuzzy Match threshold from 10% to 100%

