In case you missed the announcement: The Alteryx One Fall Release is here! Learn more about the new features and capabilities here
ACT NOW: The Alteryx team will be retiring support for Community account recovery and Community email-change requests Early 2026. Make sure to check your account preferences in my.alteryx.com to make sure you have filled out your security questions. Learn more here
Start Free Trial

Alteryx Designer Desktop Discussions

Find answers, ask questions, and share expertise about Alteryx Designer Desktop and Intelligence Suite.
SOLVED

Firs not null cell

beacc
7 - Meteor

Dear all,

I want to add a column where I have the first not null value. Something like this:

beacc_0-1674739490794.png

 

The thing is that the value will depend of the file and probably will not be at the same position, for example the first not null cell is in row 5 but then is possible that the first is in the row 3.

 

Thank you all

6 REPLIES 6
JamesCharnley
13 - Pulsar

@beacc you can filter out non-null rows and use the sample tool to find the first instance of a non-null when it's sorted by RecordID, which you can then append to all rows as in your requested output.

 

JamesCharnley_0-1674743258325.png

 

 

binu_acs
21 - Polaris

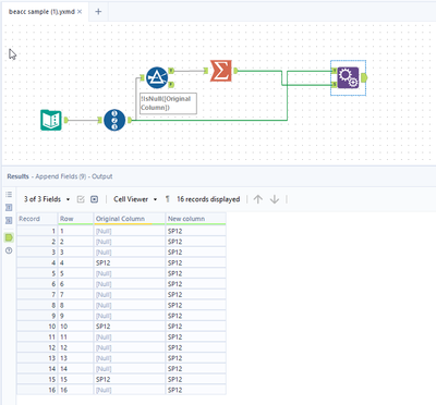
@beacc One way of doing this

 

binuacs_1-1674740851618.png

 

 

BS_THE_ANALYST
15 - Aurora
15 - Aurora

Here's one way!

BS_THE_ANALYST_0-1674740590250.png

 

All the best,
BS

LinkedIN

Bulien
Hamder83
11 - Bolide

Sorry this is not the cleanest. But it works :D 

 

Hamder83_0-1674743855112.png

 

RobertOdera
13 - Pulsar

Hi, @beacc 

 

Plenty of ways to get this done. Enjoy!

 

For_beacc.PNG

beacc
7 - Meteor

Thank you all :)

Labels
Top Solution Authors