Hello All,
I am looking at employees and their dependents. I want to validate that the dependent's values for each monthly column matches the employee's. Possible values for each monthly column are 0, 1, and 2.
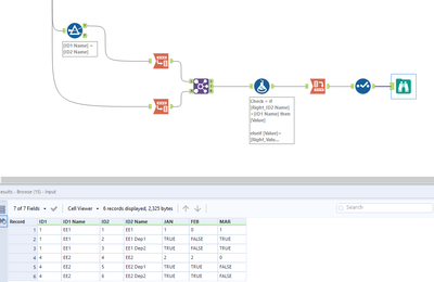
ID1 = Employee SSN, ID2 = either Employee or Dependent SSN respectively.
Thank you in advance!
Solved! Go to Solution.
Here's one approach that should work for any number of dependents.
Steps:
@EricMartinson
For the filter tool I used "Dep", you can change it according to your actual.
Thank you @Luke_C , this works perfectly!
Thank you @Qiu, this is great!
Happy to help and thank you for the accept mark. 😁
