Hi,
I have a calendar table with these columns:
DATE | DAYNAME | DAYINWEEK|ISO WEEKNUM
I would like to find last year's data on each DATE row but have not found a way to do it using the ISO standard.
Wanted result:
Solved! Go to Solution.
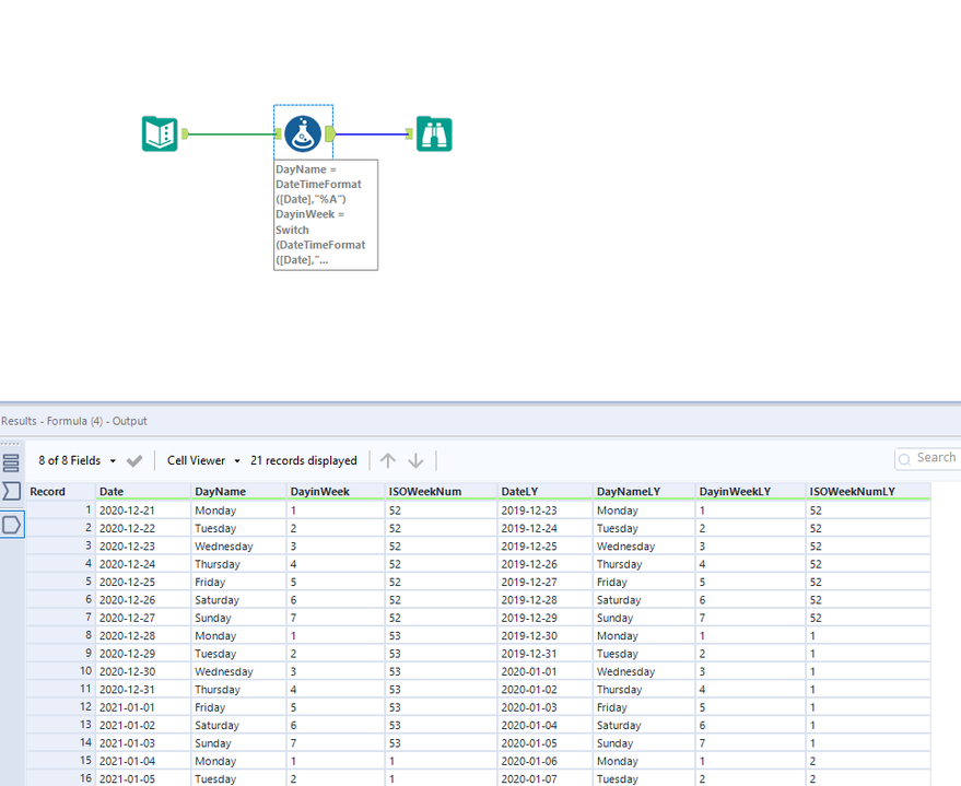
I want to find the same week day in ISO standard.
Meaning Monday week 52 2020-12-21 will be Monday week 52 2019-12-23
Hi @ulysses_no
Here is how you can do it. I was able to take reference from this post and provide a solution to you https://community.alteryx.com/t5/Alteryx-Designer-Discussions/Calculating-Week-Number-using-DateTime...
Workflow:
Hope this helps : )
Hi @ulysses_no
Please find the updated workflow I was displaying month name instead of weekday name. Thanks @binu_acs for pointing it out 🙂
Workflow:
Hope this helps : )
@atcodedog05 and @binu_acs thank you for your time and solution, both worked excellently!
Happy to help : ) @ulysses_no
Cheers and have a nice day!