Hi Community,
I would like to ask how to do the multiple filtering conditions on the following criteria. Screenshot below is the original table.
1. First of all , if customer name is empty, filter out the entire row from the table.
2. Secondly, if the customer name consist either three of these wording: Accrual , Adjustment and Reverse (whether it is upper, lower or sentence case) and the invoice date is empty , filter out the row from the table.These three wording not need to be the standalone wording.Below are the examples:
- For instance , if the customer name is GJYaccrual and invoice date is empty , it will be removed.
- If the customer name is su-Reversekut and invoice date is empty , it will be removed as well.
May i know how can i build the workflow in this case?
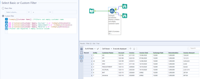
Kindly refer to the attached file below for your reference.
Hi @SH_94
Here's one method you could try with a custom filter. It first filters out the empty customers and then looks at the combination of the key words + blank invoice (I believe you meant to say invoice vs invoice date, since invoice date has no empty values)

