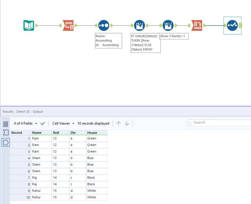
Fetching value from above Rows multiple Times
I am Using Multi Row formula 4 times which may not be a good solution.
Trying with the Single Formula tool 5 times its giving me a syntax error near [Row-1]
Ex.
IF IsNull([Name]) THEN [Row-1]:[Name] ELSE [Name] ENDIF
This isn't Working.
Please Suggest me a better solution to this.
Input
Output
Hi @harshal98 I mocked up an approach which use a transpose tool to pivot your data and only uses one Multi-Row tool to update the missing rows and then uses a crosstab to get your data back into a horizontal format. Let me know what you think?
