Hi,
I'm looking to create an output where it shows any rows that have a zero in that row and removes any that have a full set of values.
E.G. imagine the first row has values of 54, 10, 23, 0, 4 - i would want this to show in the output because this has a zero.
Whereas a row of 1, 2, 3, 4, 5 - i wouldn't want to show because there is no zero value.
Hope this makes sense.
Thanks,
Tom
Solved! Go to Solution.
Amazing! Thanks so much
Hi, @tomtingley
Try this out.
I hope you find it helpful - cheers!
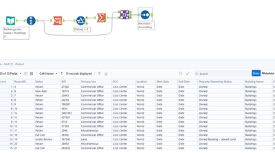
Based on your logic, the desired output is 15 rows (out of 21)...
Thanks a lot, this also works!!
You're most welcome @tomtingley
@binu_acs solution is more efficient 😎
I wanted to give you a step-through - I appreciate your feedback 👍
