Hi team Alteryx,
Firstly, I apologise if this topic has been covered elsewhere but I wasn't able to find a solution that worked.
I'm trying to get this:
To become this:
Essentially, what this is doing is creating a cross-tab of the NUMBER column, providing a sum of the values for each GROUP, then calculating the total and average and tacking them on the end.
Trouble is, the number columns change depending on a filter (not shown) applied higher up in the workflow. I can end up with up to 12 number columns and it can even skip numbers. At the moment, I am achieving the desired output by using a summarise tool, but because it doesn't allow for dynamic selection of columns, I have to configure it each time I change the filter.
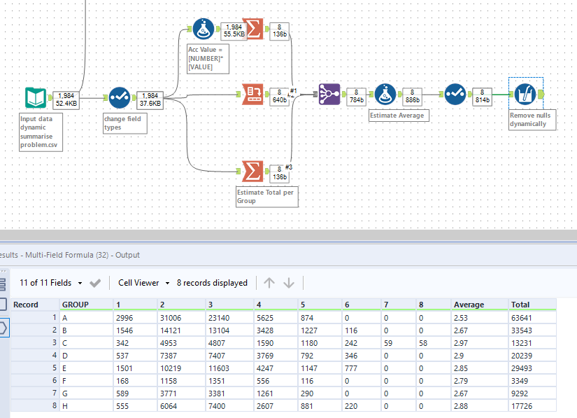
This is the workflow as it currently exists:
I've put the containers around where dynamic column selection is required.
The formula multiplies the value in the column by the column number, which at the moment is very manual.
I'm looking for a way of achieving the same result without having to configure both these tools.
I've attached a copy of the workflow above and the sample data.
I'd really appreciate the help.
Oh and I love the add total CReW macro.
I'm using Alteryx Designer v2020.1.5
Many thanks,
Amanda.
Solved! Go to Solution.
Thanks @DavidP . I'll take a look at that. The average however is an accumulative average not a total average. If you look at the formula I used, you'll see what I mean.
Thanks @AngelosPachis. Any chance you could share that package in Alteryx version 2020.1.5 (not the most recent). It won't open for me.
I'm keen to see what you've done.
Cheers.
PS. I only added the CReW macro cos I recently found it. I just can't believe Alteryx doesn't come with an Add Total tool out of the box. Who doesn't like to add totals?
Yes, perfect! So simple. You know, sometimes it's like looking at a word for too long - after a while it doesn't look right. I think that was the case with this problem. Such an elegant solution. Thank you.
I understand, sometimes all you need is just a fresh pair of eyes. Thanks for your kind words and accepting the solution. Take care.
