The Alteryx Community is a finalist in three 2026 CMX Awards! Help us win Customer Support Community, Most Engaged Community, and User Group Program of the Year - vote now! (it only takes about 2 minutes) before January 9.
ACT NOW: The Alteryx team will be retiring support for Community account recovery and Community email-change requests Early 2026. Make sure to check your account preferences in my.alteryx.com to make sure you have filled out your security questions. Learn more here
Start Free Trial

Alteryx Designer Desktop Discussions

Find answers, ask questions, and share expertise about Alteryx Designer Desktop and Intelligence Suite.
SOLVED

Dynamic Summarize the column

adarsh2608
8 - Asteroid

Hello I need to  summarize the excel (attached) here it should be group by year, and group 

expected o/p as below. it should sum the values and update it in the each column respectively for year and group . values and year are dynamic which may change every year . year mentioned in the excel is year and month as there is no date available . also need to calculate last 30 days ,90 and 120 days even if the there is no data it is fine

 

GROUP2013201420152016201720182019202020212022Last 30 DaysLast 90 DaysLast120 Days
Direct FundSum of (value )Sum of (value )Sum of (value )Sum of (value )Sum of (value )Sum of (value )Sum of (value )Sum of (value )Sum of (value )Sum of (value )Sum of (value )Sum of (value )Sum of (value )
AssetSum of (value )Sum of (value )Sum of (value )Sum of (value )Sum of (value )Sum of (value )Sum of (value )Sum of (value )Sum of (value )Sum of (value )Sum of (value )Sum of (value )Sum of (value )
Mutual FundSum of (value )Sum of (value )Sum of (value )Sum of (value )Sum of (value )Sum of (value )Sum of (value )Sum of (value )Sum of (value )Sum of (value )Sum of (value )Sum of (value )Sum of value 
Tech SupportSum of (value )Sum of (value )Sum of (value )Sum of (value )Sum of (value )Sum of (value )Sum of (value )Sum of (value )Sum of (value )Sum of (value )Sum of (value )Sum of (value )Sum of (value )
              
              
6 REPLIES 6
IraWatt
17 - Castor
17 - Castor

Hey @adarsh2608,

Ive attached a workflow to show you how to do this, ping if you have any questions and green tick if it solves your problem ;) 

IraWatt_0-1650742172413.png

All the best,

Ira

IraWatt
17 - Castor
17 - Castor

If you wanted to fill in the NULLs you can use a Data Cleansing tool. 

adarsh2608
8 - Asteroid

Thank you for the reply

but if there is no value matching available for last 30 , 90 or 120 days then it is only showing null value in cross tab session . if there is no last 30 days or 90 days it should give 0

adarsh2608_0-1650782516278.png

 

IraWatt
17 - Castor
17 - Castor

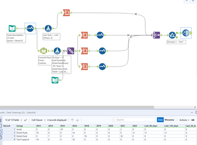
I've attached an example of how to get round this problem, Hopefully sorts all the issues.

IraWatt_0-1650794086535.png

 

IraWatt
17 - Castor
17 - Castor

To further clarify how this works. If you want to change the brackets first change this formula tool in the highlighted areas:

IraWatt_1-1651426660633.png

Then make sure to update the cross tabs here:

IraWatt_2-1651426726198.png

All the best,

Ira

 

adarsh2608
8 - Asteroid

Hello Ira
There is one more requirement where last 30 ,60,90 and 120 days should show the month based. as in the year column there is only month and year .

so in last 30 days it should show data of entire previous month ,even if current day is 1st of May it should show all the data of April from 
and similarly if it is last 60 days it should show last 2 months data and 90 days is last 3 months data

Labels
Top Solution Authors