Hello to all.
I´m working on a workflow that show information from last month
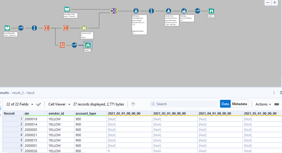
Now, the information comes from 2 different sources, and merge the data into one result.
That said, I have an issues with the summarize.
As you can see, it shows that if I want to do the sum of a month, I must do it manually.
Is there a way in which the summarize could work automatically? Meaning that when a new “last” month exists it does the sum without someone going to the workflow and change it.
Thank You.
Solved! Go to Solution.
hello @FilipR
First of all, thank you for the help.
It seems that need not one but two result from the workflow, something similar to the one that this workflows shows (similar to the previous one just with 2 browser instead of one)
thank you again and sorry for the inconvenience.
@neromerob updated your workflow to calculate the total of the months as dynamic. Can you check and let me know is that something you are looking for?
hi @neromerob
Highly recommend that you check this out: https://community.alteryx.com/t5/Videos/Making-Dynamic-Workflows/td-p/330579
This is an excellent video that outlines the very commonly encountered situations e.g. if you "just" need to add month, you don't know how many columns, how to not manually sum many columns...
Especially when you are in Finance and FPA.
Dawn.
Hi @neromerob, give this a try.
After first summarize you can do another summarize on the Month and then the sum of the total Trade. I have removed some steps. Please go thru the workflow once and see if this is what you are trying to achieve?
I hope this helps!
Thanks!
Hello.
First of all, Thanks @binu_acs for the help
The workflow should produce 2 outputs. one of then resulting of the join with table A and B and the other just with info of table B
That what I need considering the dynamic part of the workflow.
Thank you.
Hello @grazitti_sapna and thank you for the assistance.
before I failed to explain that que workflow is intended to produce 2 results, as of this moment I just able to accomplish one of then.
in the comment that I wrote to binuacs in this post it´s show how the to outputs should looks like.
Thank you again.
Thank you to everyone it seems that is working
