Hello everyone, relatively new to Alteryx here. I just wanted to know if there's a way to check two weeks of data (two excel sheets), and if a value is still present that second week to leave it as is, and if it is no longer present then to count it. Then with the next following week's data, if a new value shows up or if another one is no longer present, then count that as well. Something like what the tables show. Please let me know. Thanks!
week: 03-01-22
| values |
| 0123 |
| 1234 |
week: 03-08-22
| values | |
| null | +1 or 'gone' |
| 1234 | |
| 12345 | +1 or 'new' |
@noahrainegdj
Can you let us know the meaning of 'gone' or 'new'?
The 'null' is actualluy new value in dataset 2 comparing to dataset 1. unless your date is having specific order?
Hello! Thank you for the response! You can disregard those really, I just wanted a way to show how in the second week the value 0123 is no longer there so it counts, and then the value 12345 is a new value that came up that week so it counts as well.
Hi @noahrainegdj ,
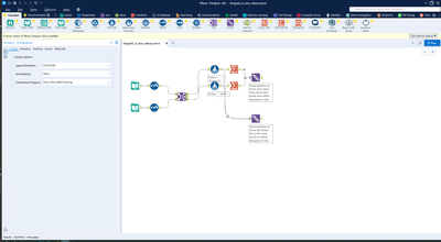
I'm not quite sure if this is the actual workflow format that you were looking for, but it does give you an idea of what was "dropped" and what is "new". The union tools at the ends give you a different view based on potential use of the data from here.
Hope this helps!
Neil
Hello! This definitely gives me an idea of how this could go. Thank you so much for your time
