Dear Community,
I am trying to solve an issue I couldn't find an easy answer yet myself for.
Imagine the following dataset of raw data:
Raw Data How I need it
| Name | Date | Date Started | Name | Date | Date Started | |
| A | 01.01.2022 | 03.01.2022 | A | 03.01.2022 | 03.01.2022 | |
| A | 02.01.2022 | 03.01.2022 | A | 04.01.2022 | 03.01.2022 | |
| A | 03.01.2022 | 03.01.2022 | A | 05.01.2022 | 03.01.2022 | |
| A | 04.01.2022 | 03.01.2022 | A | 06.01.2022 | 03.01.2022 | |
| A | 05.01.2022 | 03.01.2022 | A | 07.01.2022 | 03.01.2022 | |
| A | 06.01.2022 | 03.01.2022 | A | 08.01.2022 | 03.01.2022 | |
| A | 07.01.2022 | 03.01.2022 | A | 09.01.2022 | 03.01.2022 | |
| A | 08.01.2022 | 03.01.2022 | A | 10.01.2022 | 03.01.2022 | |
| A | 09.01.2022 | 03.01.2022 | B | 05.01.2022 | 05.01.2022 | |
| A | 10.01.2022 | 03.01.2022 | B | 06.01.2022 | 05.01.2022 | |
| B | 01.01.2022 | 05.01.2022 | B | 07.01.2022 | 05.01.2022 | |
| B | 02.01.2022 | 05.01.2022 | B | 08.01.2022 | 05.01.2022 | |
| B | 03.01.2022 | 05.01.2022 | B | 09.01.2022 | 05.01.2022 | |
| B | 04.01.2022 | 05.01.2022 | B | 10.01.2022 | 05.01.2022 | |
| B | 05.01.2022 | 05.01.2022 | C | 01.01.2022 | 31.12.2021 | |
| B | 06.01.2022 | 05.01.2022 | C | 02.01.2022 | 31.12.2021 | |
| B | 07.01.2022 | 05.01.2022 | C | 03.01.2022 | 31.12.2021 | |
| B | 08.01.2022 | 05.01.2022 | C | 04.01.2022 | 31.12.2021 | |
| B | 09.01.2022 | 05.01.2022 | C | 05.01.2022 | 31.12.2021 | |
| B | 10.01.2022 | 05.01.2022 | C | 06.01.2022 | 31.12.2021 | |
| C | 01.01.2022 | 31.12.2021 | C | 07.01.2022 | 31.12.2021 | |
| C | 02.01.2022 | 31.12.2021 | C | 08.01.2022 | 31.12.2021 | |
| C | 03.01.2022 | 31.12.2021 | C | 09.01.2022 | 31.12.2021 | |
| C | 04.01.2022 | 31.12.2021 | C | 10.01.2022 | 31.12.2021 | |
| C | 05.01.2022 | 31.12.2021 | ||||
| C | 06.01.2022 | 31.12.2021 | ||||
| C | 07.01.2022 | 31.12.2021 | ||||
| C | 08.01.2022 | 31.12.2021 | ||||
| C | 09.01.2022 | 31.12.2021 | ||||
| C | 10.01.2022 | 31.12.2021 |
I have a low of rows with multiple users of each day with some information and can add a column "Date Started" via VLOOKUP inside Alteryx or have it stored in some kind of Filter - depends on how to solve this issue.
I want to delete all rows of the specific user that are before the "Date Started" value so it looks like the table on the right side.
Unfortunatly I couldn't find a way to solve it yet myself but maybe someone of you has an easy idea for this.
Thanks in advance.
Solved! Go to Solution.
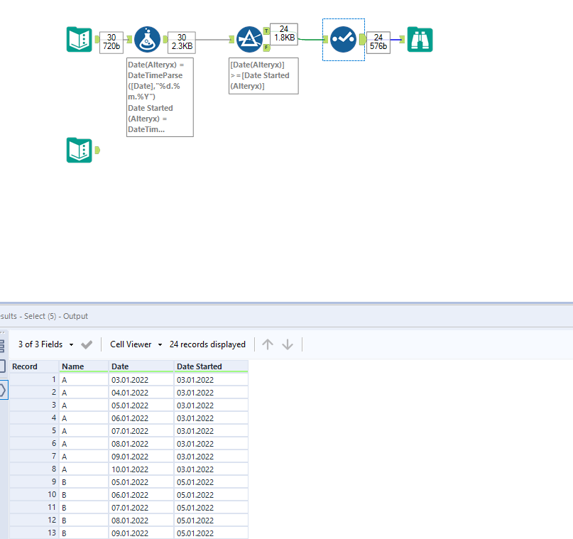
This is how you can get the expected output. But I am not very clear about the requirement though.
Workflow:
Or
Hope this helps : )
Hi Jeff,
I've attached a workflow that I believe solves the problem you have posed.
The main steps are as follows:
1. Convert the Date and Date Started fields into the YYYY-MM-DD format so they can be converted to a date data type
2. Convert the Date and Date Started fields to a date data type
3. Utilise the custom filter option within the Filter tool to dynamically filter for Date values that do not occur before the Date Started values
Hope this helps!
Wow, its actually that easy that I just was thinking too hard.
Thank you both!
Happy to help : ) @JeffJeffrey12
Cheers and have a nice day!
